すぐに作成できるエージェント¶
この基本ステップでは、DataRobotでエージェントのワークフローを簡単に作成できることを説明します。 手順の終了後は、末尾に記載されているその他の基本ステップもお試しください。
この基本ステップでは、次のことを行います。
- Codespaceを開き、ローカル環境を作成します。
- エージェントを作成し、テストします。
- エージェントをレジストリに送信します。
- 指標を設定し、プレイグラウンドに接続します。
- エージェントとチャットし、トレースを確認します。
前提条件¶
以下のファイルをダウンロードして解凍し、エージェントの機能を試します。
1. ログインしてワークベンチに移動する¶
DataRobotにログインします。ホームページが表示されます。
ワークベンチに移動し、新しいユースケースを作成します。
「Agents in the AM」という名前を付けます。
2. Codespaceの作成¶
ユースケースの開始ページから、ノートブックとcodespaceをクリックしてCodespacesに移動します。
次に、クリックして新しいcodespaceを作成します。
そして、新しいセッションを開始します。
3. Codespaceにファイルをロードする¶
セッションが初期化されたら、前提条件の一部としてダウンロードされた、解凍済みのbloggeragentという名前のファイルフォルダーをstorageフォルダー内にドラッグアンドドロップします。
4. ターミナルセッションを開始する¶
ターミナルタイルをクリックして、Codespaceでターミナルセッションを開始します。
bloggeragentテンプレートがあるディレクトリに移動します: cd storage/bloggeragent。
備考
ファイル構造によっては、コマンドはcd bloggeragentとなる場合があります。 ファイルブラウザーの階層を確認します。
5. ローカル環境の作成¶
ローカル環境を作成するには:
task startを実行します。- プロンプトが表示されたら、
agent_crewai(1)を選択してCrewAIエージェントを指定します。 - Yを入力して、依存関係をローカルにインストールします。
6. ローカルエージェントのテスト¶
Codespaceでエージェントをテストします。 これは、プレイグラウンドで表示されるのと同じ回答ですが、より高速です。 これを使用して、エージェントが期待どおりに動作していることを確認します。 たとえば、こちらのコマンドを試してみます。
task agent:cli -- execute --user_prompt 'Hi, how are you?'
タスクの進化を確認できます。
最終的な回答は次のとおりです。
7. エージェントのデプロイ¶
デプロイと監視の準備として、エージェントをレジストリのワークショップに送ります。
task deployを実行して、エージェントをレジストリに送ります。- Enterを押して、新しいPulumiスタックを作成します。
-
agent_in_the_am_<LASTNAME>などのスタック名を入力し、Enterを押します。(.venv) [notebooks@kernel ~/storage/newsanalystagent]$ task deploy Running pulumi up with [DEPLOY] mode Using CPython 3.11.14 interpreter at: /usr/bin/python3 Creating virtual environment at: .venv Built pulumi-datarobot==0.10.24 Installed 84 packages in 151ms Please choose a stack, or create a new one: [Use arrows to move, type to filter] > <create a new stack> -
プロンプトが表示されたら、
はいを選択してPulumiのアップデートを承認し、実行します。 この処理には3~5分ほどかかるため、その間にエージェントをPOCから本番環境に移行する方法について確認することをお勧めします。
8. レジストリに移動する¶
アップデートが成功したことを示す確認メッセージが表示されたら、次の手順を実行します。
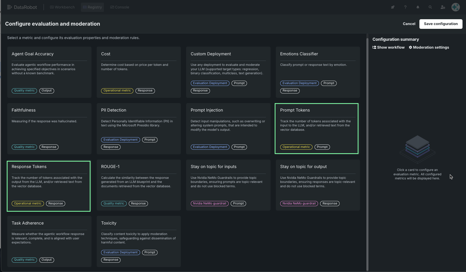
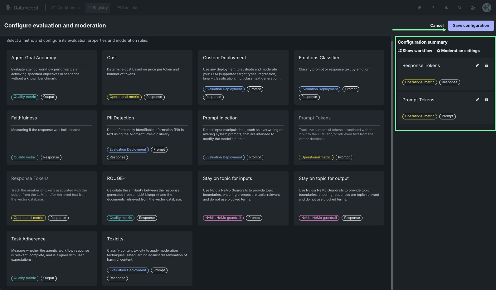
9. 指標の設定¶
次に、パネルを評価とモデレーションセクションまでスクロールダウンし、 設定をクリックします。
設定をクリックすると、指標ギャラリーが開きます。
この演習では、プロンプトと回答のトークンを設定します。
10. エージェントをプレイグラウンドに接続する¶
ワークショップから、アクションメニュー を展開し、エージェントのプレイグラウンドに接続を選択します。
ドロップダウンを使用して、次を選択します。
- 手順1で作成したユースケース。
- 手順7で入力したスタック名でDataRobotが作成したプレイグラウンド。
接続するをクリックします。
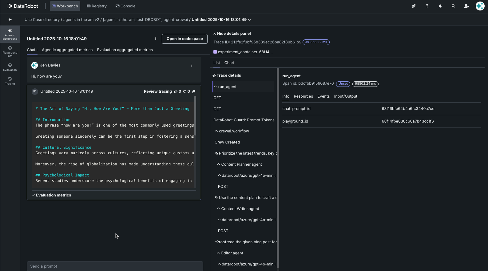
11. エージェントとチャットする¶
接続されると、エージェントのプレイグラウンドが開きます。 プロンプトを入力し、送信をクリックして、エージェントをテストします。 最初の出力生成には3〜5分かかることがあるため、「考えている」間に、DataRobotのオープンソースフレームワークであるsyftrについて確認することをお勧めします。これは、エージェントワークフローの設定を検索して、データとユースケースに最適な構造、コンポーネント、およびパラメーターを決定するためのものです。
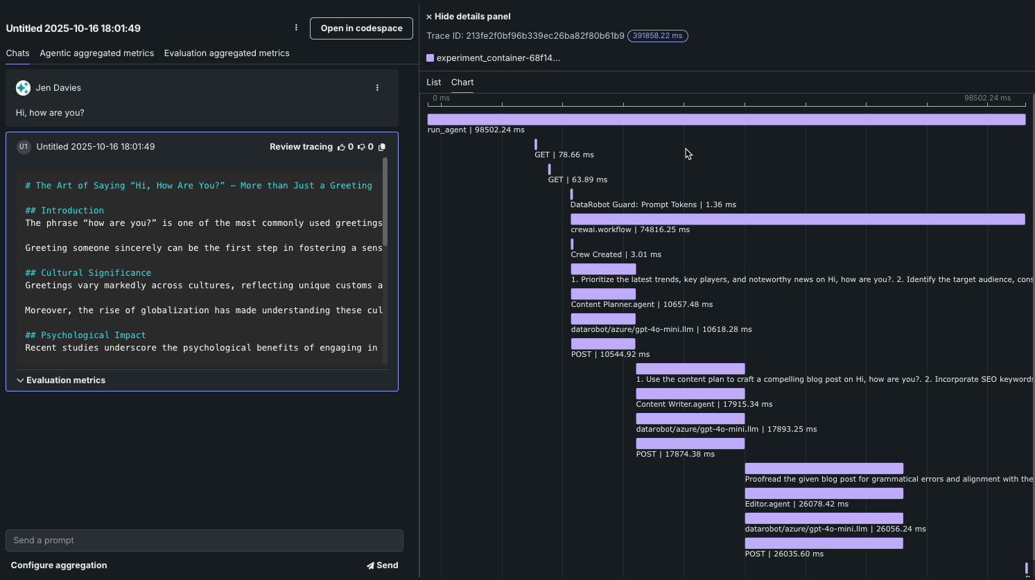
12. トレースを確認する¶
回答ウィンドウで、トレースを確認をクリックします。
リストとチャートの両方の出力を調べます。
終了¶
おめでとうございます。エージェントは正常に動作しています。 プラットフォームから離れてもかまいません。Codespaceは自動的に終了します。 エージェントは、ワークベンチのプレイグラウンドタイルでいつでも確認できます。
次はこれにトライ¶
次に進みますか?






















