Agents in the AM¶
This how-to illustrates the ease of creating agentic workflows in DataRobot. After you complete it, try some additional how-tos, listed at the end.
In this walkthrough, you will:
- Open a codespace and create a local environment.
- Create and test an agent.
- Send your agent to the Registry.
- Configure metrics and connect to the playground.
- Chat with the agent and review tracing.
Prerequisites¶
Download, and then unzip, the following file to try out the agentic functionality:
1. Log in and navigate to Workbench¶
Log in to DataRobot; you will land on the home page.
Navigate to Workbench and create a new Use Case.
Name it “Agents in the AM”.
2. Create a codespace¶
From the Use Case getting started page, navigate to codespaces by clicking Notebooks & codespaces:
Then, click to create a new codespace.
And start a new session.
3. Load files to the codespace¶
After the session initializes, drag-and-drop the unzipped file folder named bloggeragent, within the storage folder, that was downloaded as part of the prerequisites.
4. Start a terminal session¶
Click the Terminal tile to start a terminal session in the codespace.
Change to the directory that contains the bloggeragent template: cd storage/bloggeragent.
Note
Depending on your file structure, your command may be cd bloggeragent. Check the file browser hierarchy to confirm.
5. Create a local environment¶
To create the local environment:
- Run
task start. - When prompted, choose
agent_crewai(1) to select the CrewAI agent. - Enter Y to install dependencies locally.
6. Test the local agent¶
Test the agent in your codespace. This is the same response as you will see in the playground, but faster. Use it to confirm that the agent is performing as expected. For example, try this command:
task agent:cli -- execute --user_prompt 'Hi, how are you?'
You can see the evolution of tasks:
And then the final response:
7. Deploy the agent¶
Send the agent to the Registry's workshop in preparation for deployment and monitoring.
- Run
task deployto send the agent to the Registry. - Press Enter to create a new Pulumi stack.
-
Enter a stack name, such as
agent_in_the_am_<LASTNAME>, and Enter.(.venv) [notebooks@kernel ~/storage/newsanalystagent]$ task deploy Running pulumi up with [DEPLOY] mode Using CPython 3.11.14 interpreter at: /usr/bin/python3 Creating virtual environment at: .venv Built pulumi-datarobot==0.10.24 Installed 84 packages in 151ms Please choose a stack, or create a new one: [Use arrows to move, type to filter] > <create a new stack> -
When prompted, select
yesto accept and perform Pulumi updates. This process can take 3-5 minutes and is an excellent time to read up on how to take agents from POC to production.
8. Go to Registry¶
When you receive confirmation that the update was successful:
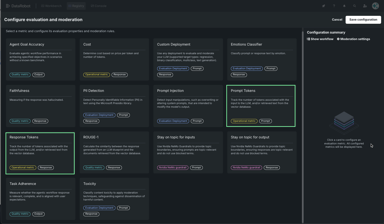
9. Configure metrics¶
Next, scroll down the panel to the Evaluation and moderation section and click Configure.
When you click to configure, the metric gallery opens.
For this exercise, configure the prompt and response tokens:
- Click on the Prompt Tokens tile.
- Click Add.
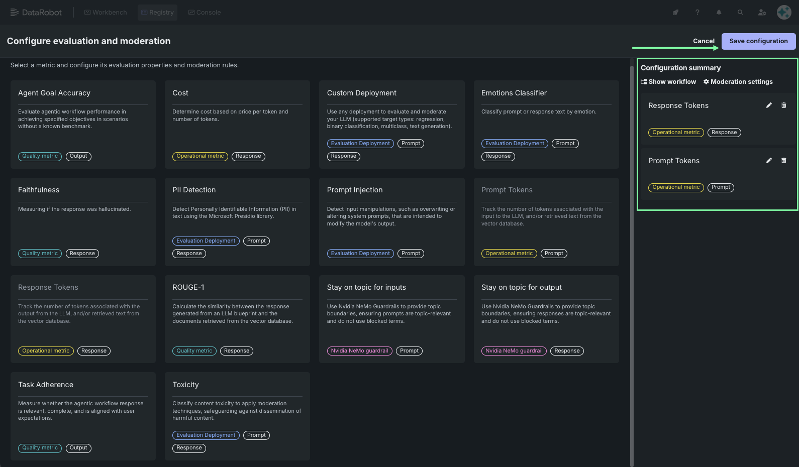
-
Open and add the Response Tokens metric in the same way. The configuration summary panel shows the newly added metrics.
-
Save the configuration.
10. Connect the agent to the playground¶
From the workshop, expand the Actions menu and select Connect to agentic playground.
Use the dropdown to select:
- The Use Case you created in Step 1.
- The playground that was created by DataRobot with the stack name you entered in Step 7.
Click Connect.
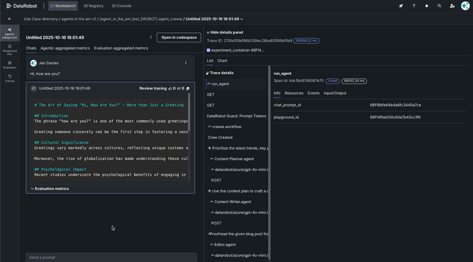
11. Chat with your agent¶
Once connected, the agentic playground opens. Enter a prompt and click Send to test the agent. Initial output generation can take 3-5 minutes, so while it is "thinking," learn about syftr, DataRobot's open-source framework for searching agentic workflow configurations to determine the optimal structure, components, and parameters for your data and use case.
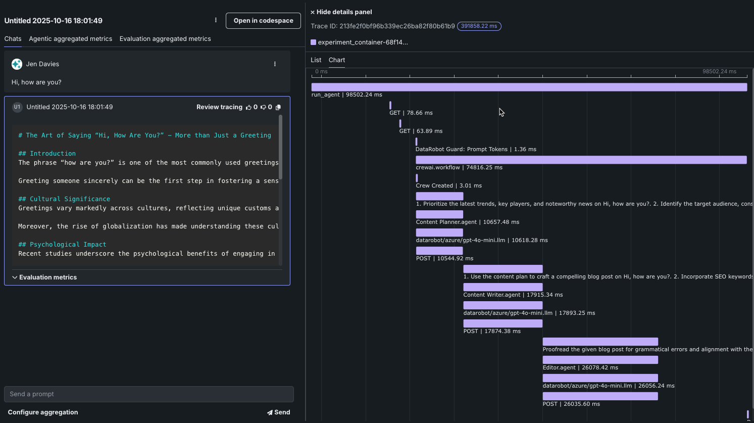
12. Review tracing¶
From within the response window, click Review tracing.
Explore both the list and chart output.
That's it!¶
Congratulations—you now have a working agent. Feel free to leave the platform; the codespace will terminate by itself. Find your agent at any time in the Workbench Playgrounds tile.
Try this next¶
Ready for some more?






















