Register custom models¶
After you create a custom model, you can register it from the workshop or directly in Registry. If a registered model already exists to solve a specific business problem, you can add new custom models solving the same problem as registered model versions, providing a model management experience organized by problem type.
Register a model from the workshop¶
To register a custom model from the workshop:
-
In the Registry, on the Workshop tab, click the model you want to register, and then click Register a model:
-
On the Register a model page, under Configure the model, the Target and Target type are set based on the model you're registering. Select one of the following registration options:
-
Add a version to an existing registered model: Increment the version number and add a new version to the selected registered model.
-
Create a new registered model: Create a registered model and the first version (V1).
Then, configure the following fields:
Field Description Registered model name / Registered model Do one of the following: - Registered model name: When registering a new model, enter a descriptive name for the new registered model. Note that the name does not need to be unique.
- Registered model: When saving as a version of an existing model, select the existing registered model you want to add a new version to.
Registered version name Automatically populated with the model name, date, and time. Change or modify the name as necessary. Registered model version Assigned automatically. This displays the expected version number of the version (e.g., V1, V2, V3) you create. This is always V1 when you select Register as a new model. Optional settings Registered version description Enter a description of the business problem this model package solves, or, more generally, describe the model represented by this version. Tags Click + Add tag and enter a Key and a Value for each key-value pair you want to tag the model version with. Tags added when registering a new model are applied to V1. Note
If you click Cancel on this page to return to the Registry, you lose the configuration progress on this page.
-
-
Click Register Model.
The model version opens on the Registry > Models page with a Building status. You can deploy the model at any time.
Register a model from Registry¶
To register a custom model from Registry:
-
In the Registry, on the Models tab, click + Register model (or the button when the registered model or version info panel is open):
The Register a model panel opens to the External model tab.
-
Click the DataRobot model tab and then, under Configure the model, select one of the following options:
-
Add a version to an existing registered model: Increments the version number and adds a new version to the selected registered model.
-
Create a new registered model: Creates a registered model and the first version (V1).
Then, configure the following fields:
Field Description Custom model Select the custom model you want to register from the workshop. Custom model version Select the version of the custom model to register. Registered model name / Registered model Do one of the following: - Registered model name: When registering a new model, enter a unique and descriptive name for the new registered model. If you choose a name that exists anywhere within your organization, a warning appears.
- Registered model: When saving as a version of an existing model, select the existing registered model you want to add a new version to.
Registered version name Automatically populated with the model name, date, and time. Change or modify the name as necessary. Registered model version Assigned automatically. This displays the expected version number of the version (e.g., V1, V2, V3) you create. This is always V1 when you select Register as a new model. Optional settings Registered version description Enter a description of the business problem this model package solves, or, more generally, describe the model represented by this version. Tags Click + Add tag and enter a Key and a Value for each key-value pair you want to tag the model version with. Tags added when registering a new model are applied to V1. Note
If you click Cancel on this page to return to the Registry, you lose the configuration progress on this page.
-
-
Click Register Model.
The model version opens on the Registry > Models page with a Building status. You can deploy the model at any time.
Custom model build troubleshooting¶
If the custom model build completes with a Build failed status, you can troubleshoot the failure using the model logs. To access the model logs, in the Insight computation failed warning, click Open the workshop:
The Workshop opens to the Versions tab for the custom model you registered, with the version panel open to the Insights section. Next to the Status field, locate the Logs and click Model logs to open the model logs console:
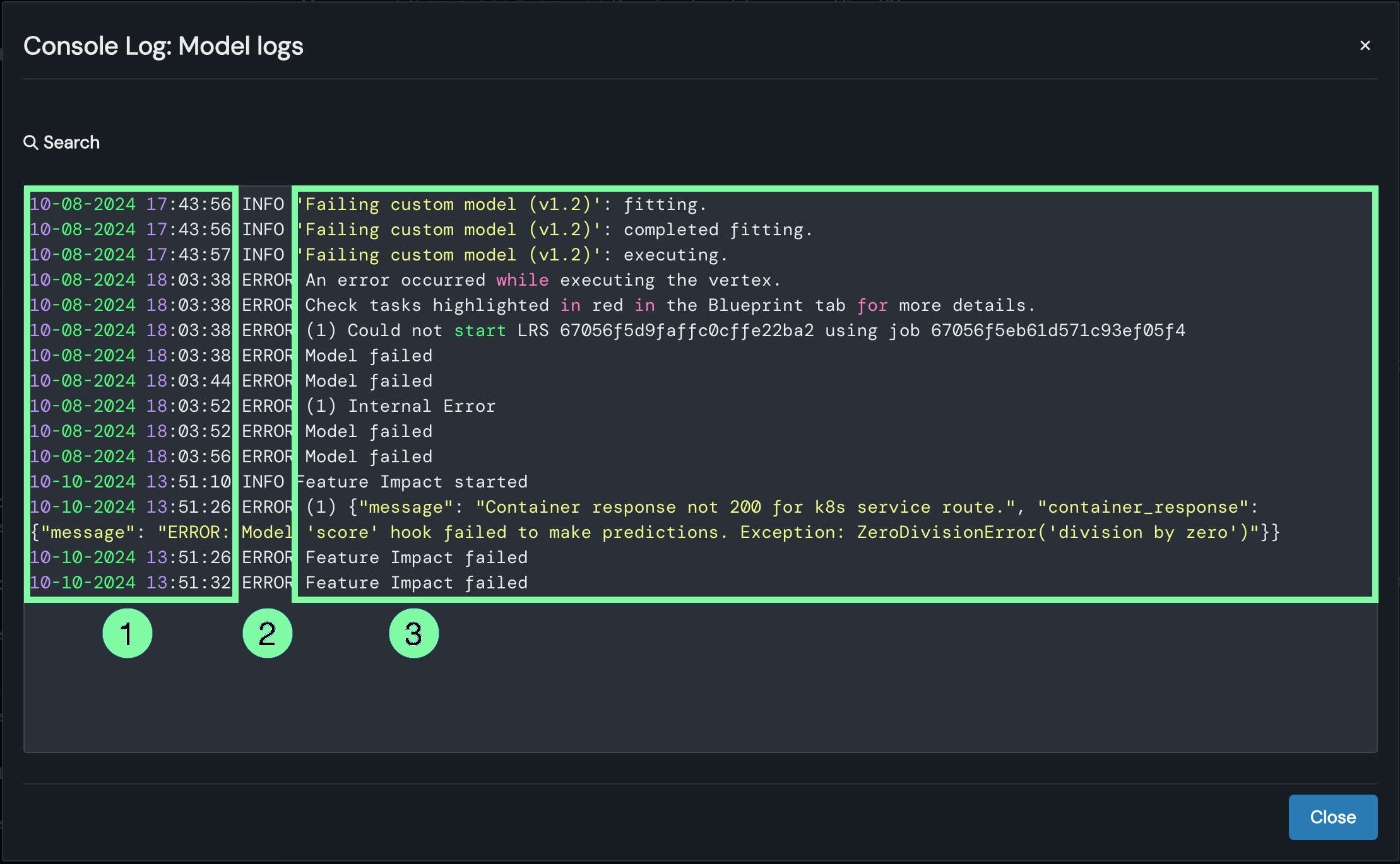
In the Console Log: Model logs modal, review the timestamped log entries:
| Information | Description | |
|---|---|---|
| 1 | Date / time | The date and time the model log event was recorded. |
| 2 | Status | The status the log entry reports:
|
| 3 | Message | The description of the successful operation (INFO), or the reason for the failed operation (ERROR). This information can help you troubleshoot the root cause of the error. |
Model logs consideration
In the Registry, a model package's Model logs only report the operations of the underlying model, not the model package operations (e.g., model package deployment time).
If you can't locate the log entry for the error you need to fix, it may be an older log entry not shown in the current view. Click Load older logs to expand the Model logs view.
View older logs
Look for the older log entries at the top of the Model logs; they are added to the top of the existing log history.






