View and manage registered models¶
In Registry, model packages are grouped into registered models as versions, allowing you to categorize them based on the business problem they solve. Once you add registered models, you can search and filter them. You can also view model and version info, share your registered models (and the versions they contain) with other users, and download model packages. Registered models can contain DataRobot (Workbench and Classic), custom, and external models as registered model versions.
In the top-left corner of the Models tab, you can search and filter the table of registered models. Three primary filters allow you to display All, User-created, or Global models (a premium feature):
Click Filter to apply or modify filters on the table of registered models. You can filter by Target, Target type, Created by, Tags, Last modified, and Registered model version stage, then click Apply filters:
To clear an active filter, in the Filters applied row, you can click x on the filter badge. You can also click Clear all to remove every filter applied.
Click Search and enter the registered model name, target name, registered model tag, or related item metadata (e.g., a model, Use Case, or training dataset, or the owner of any of those items) to locate a specific model in the table of registered models.
To open the list of registered model versions, click a registered model name or the right arrow (). Click the down arrow () to close the list of registered model versions:
Once you locate the registered model or model version you are looking for, you can access information about the registered model or version, along with a variety of management actions.
View registered model details¶
Click a registered model in the Models table to open a list of associated versions. To view more information about the registered model itself, click the Actions menu located in the last column for each registered model, then click View details:
Tip
If the registered model or registered model version details panel is open, the actions menu is next to the registered model name.
From that panel, you can access the Target, the Global model tag (a premium feature} _target=blank }), Created by and Last modified by information, and the Registered Model ID.
Add registered model tags¶
The details view opens to the registered model's Overview tab. Expand the Tags group by clicking in the box and click + Add to add key-value tags and view existing tags. To edit existing tags, click + Add tag.
In the Add key value(s) dialog box, configure the following settings and then click Add:
| Setting | Description |
|---|---|
| Category | Defaults to Tag; this is the only option for a registered model. To create a kay value of a different category, create the key value in a registered model version. |
| Value type | Select one of the following value types for the new key value:
|
| Name | Enter a descriptive name for the key in the key-value pair. |
| Value | If you selected one of the following value types, enter the appropriate data:
|
| Description | (Optional) Enter a description of the key value's purpose. |
Tip
You can click Close in the upper-left corner of the registered model panel at any time to return to the expanded Models table.
View registered model deployments¶
On a registered model's Deployments tab, view model deployments for all versions of a registered model, in addition to the associated deployment status information. Click a deployment row to open the deployment's overview page:
Share registered models¶
In the actions menu , located in the last column for each registered model on the Models tab, use the Share option to grant permissions to a registered model:
Tip
If the registered model or registered model version details panel is open, the actions menu is next to the registered model name.
When the registered model panel is open, in the actions group located in the upper-right corner of the panel, click the share icon :
In the Share dialog box, you can search for a user to Share with, select an access level for that user, and click Share:
Note
You can only share up to your own access level (a consumer cannot grant an editor role, for example) and you cannot downgrade the access of a collaborator with a higher access level than your own.
Registered models are the model artifacts used for sharing, not model packages. When you share a registered model, you automatically share each model package contained in that registered model.
Delete registered models¶
In the actions menu , located in the last column for each registered model on the Models tab, use the Delete option to delete a registered model and all associated versions:
Tip
If the registered model or registered model version details panel is open, the actions menu is next to the registered model name.
Or, when the registered model details panel is open, in the actions group located in the upper-right corner of the panel, click the delete icon . To confirm the deletion of a registered model and all associated versions, in the Delete registered model dialog box, click Delete.
Warning
Deleting a registered model deletes all associated versions. You can't recover deleted registered models or versions.
Add a new version to a registered model¶
In the actions menu , located in the last column for each registered model on the Models tab, use the + Add version option to add a version to the registered model:
Tip
If the registered model or registered model version details panel is open, the actions menu is next to the registered model name.
When the registered model details panel is open, in the actions group located in the upper-right corner of the panel, click Add version. Then, you can register a new DataRobot, external, or custom model as a version of the registered model, with the relevant fields pre-filled from the registered model details or the model in Workbench.
Link a version to a Use Case¶
To link a registered model version to a Workbench Use Case, in the version's actions menu , click Link to Use Cases:
In the Link to Use Case modal, select one of the following options:
| Option | Description |
|---|---|
| Select Use Case | Click the Use Case name dropdown list to select an existing Use Case, then click Link to Use Case. |
| Create Use Case | Enter a new Use Case name and an optional Description, then click Create Use Case to create a new Use Case in Workbench. |
| Managed linked Use Cases | Click the minus icon next to a Use Case to unlink it from the asset, then click Unlink selected. |
View version details¶
To open a registered model version, click the row for the version you want to access. The first time you open a version, it opens to the Overview tab; however, if you switch tabs, that selection persists as you open other versions. The registered model version panel includes the following tabs:
| Tab | Description |
|---|---|
| Overview | View basic model information for the model version, click the model name and description to edit those fields, or locate advanced information in the Details group box. |
| Lineage | View model artifacts and relationships in the Lineage group box. |
| Documents | Generate and manage compliance documentation for the model version. |
| Deployments | View all model deployments for a registered model version, in addition to the associated deployment status information. Click a deployment name to open that deployment. If you haven't deployed the current model, or if you want to deploy it again, click Deploy in the upper-right corner of the version panel. |
| Insights | Preview feature. Compute and view Feature Impact for the registered model version to understand the features driving model decisions, measured by shuffling a feature to see how it affects a model's predictive accuracy. You can compute insights for DataRobot models and custom models. |
| Activity log | View the history of key value changes for the current custom model version. |
Lineage with missing metadata
For versions created before December 2023, the Lineage may not list the item ID, the user who created the item, and the date the item was created.
Time series model date/time format considerations
For registered time series models using the date/time format %Y-%m-%d %H:%M:%S.%f, DataRobot automatically populates a v2 in front of the timestamp format. Date/time values submitted in prediction data should not include this v2 prefix. Other timestamp formats are not affected.
Return to the expanded Models tab view
You can click Close in the upper-left corner of the registered model version panel at any time to return to the expanded Models table.
View asset lineage¶
The Lineage section provides visibility into the assets and relationships associated with the current registered model version and its related artifacts, including any deployments that use it. This section helps you understand the complete context of a registered model version, including the models, datasets, experiments, deployments, and other MLOps assets connected to it.
The Lineage section contains two tabs:
-
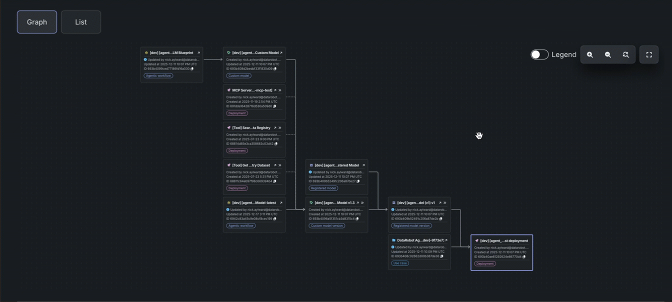
Graph: An interactive, end-to-end visualization of the relationships and dependencies between MLOps assets. This DAG (Directed Acyclic Graph) view helps audit complex workflows, track asset lifecycles, and manage components of agentic and generative AI systems. The graph displays nodes (assets) and edges (relationships/connections), enabling the exploration of connections and navigation through the asset ecosystem.
-
List: A list of the assets associated with the registered model version, including its deployments (if any), other registered models, model versions, experiments, datasets, and related items. Each item displays its name, ID, creator, and creation date. Click View to open any related item, or use the list to quickly identify and access connected assets. Depending on the type of model version (DataRobot NextGen, DataRobot Classic, custom, or external), you can see different related items.
The Lineage section displays a Graph view that provides an end-to-end visualization of the relationships and dependencies between your MLOps assets. This feature is essential for auditing complex workflows, tracking asset lifecycles, and managing the various components of agentic and generative AI systems.
The Graph view serves as a central hub for reviewing your systems. The lineage is presented as a Directed Acyclic Graph (DAG) consisting of nodes (assets) and edges (relationships).
When reviewing nodes, the asset you are currently viewing is distinguished by a purple outline. Nodes display key information such as ID, name (or version number), creator, and the last modification information (user and date).
When reviewing edges, solid lines represent concrete, persistent relationships within the platform, such as a registered model used to create a deployment. Dashed lines indicate relationships inferred from runtime parameters. These are considered less reliable as they may change if a user modifies the underlying code or parameters. Arrows generally flow from the "ancestor" or container to the "descendant" or content (e.g., Registered model version to Deployment).
Inaccessible assets
If an asset exists but you do not have permission to view it, the node only displays the asset ID and is marked with an Asset restricted notice.
The view is highly interactive, allowing for deep exploration of your asset ecosystem. To interact with the graph area, use the following controls:
Graph area navigation
To navigate the graph, click and drag the graph area. To control the zoom level, scroll up and down.
To interact with the related item nodes, use the following controls when they appear:
| Control | Description |
|---|---|
| Navigate to the asset in a new tab. | |
| Open a fullscreen view of the related items lineage graph centered on the selected asset node. | |
| Copy the asset's associated ID. |
One-to-many list view
If an asset is used by many other assets (e.g., one dataset version used for many projects), in the fullscreen view, the graph shows a preview of the 5 most recent items. Additional assets are viewable in a paginated and searchable list. If you don't have permission to view the ancestor of a paginated group, you can only view the 5 most recent items, without the option to change pages or search.
The Lineage section also includes a List view. On the List tab, click the down arrow to reveal all related items. Each item in the list displays its name, ID, the user who created it, and the date it was created. Click View to open the related item. Depending on the type of model version (DataRobot NextGen, DataRobot Classic, custom, or external), you can see different related items.
| Field | Description |
|---|---|
| Registered model | The name and ID of the registered model associated with the deployment. Click to open the registered model in Registry. |
| Registered model version | The name and ID of the registered model version associated with the deployment. Click to open the registered model version in Registry. |
| DataRobot NextGen model information | |
| Use Case | The name and ID of the Use Case in which the deployment's current model was created. Click to open the Use Case in Workbench. |
| Experiment | The name and ID of the experiment in which the deployment's current model was created. Click to open the experiment in Workbench. |
| Model | The name and ID of the deployment's current model. Click to open the model overview in a Workbench experiment. You can view the model ID of any models deployed in the past from the deployment logs (History > Logs). |
| Training dataset | The filename and ID of the training dataset used to create the currently deployed model. |
| DataRobot Classic model information | |
| Project | The name and ID of the project in which the deployment's current model was created. Click to open the project. |
| Model | The name and ID of the deployment's current model. Click to open the model blueprint. You can view the Model ID of any models deployed in the past from the deployment logs (History > Logs). |
| Training dataset | The filename and ID of the training dataset used to create the currently deployed model. |
| Custom model information | |
| Custom model | The name, version, and ID of the custom model associated with the deployment. Click to open the workshop to the Assemble tab for the custom model. |
| Custom model version | The version and ID of the custom model version associated with the deployment. Click to open the workshop to the Versions tab for the custom model. |
| Training dataset | The filename and ID of the training dataset used to create the currently deployed custom model. |
| External model information | |
| Training dataset | The filename and ID of the training dataset used to create the currently deployed external model. |
| Holdout dataset | The filename and ID of the holdout dataset used for the currently deployed external model. |
Inaccessible related items
If you don't have access to a related item, a lock icon appears at the end of the item's row.
Update registered model version stage¶
Each registered model version has two stage types: the System stage and the User stage:
DataRobot determines the System stage—it cannot be changed. The User stage is configurable from any tab on the registered model version details panel:
| User stage | Description |
|---|---|
| Registered | Default. All registered model version start at the registered stage. |
| Development | The registered model version is in development. |
| Staging | The registered model version is deployed to staging for testing and verification. |
| Production | The registered model version is deployed to make prediction in production. |
| Archived | The registered model version is archived for historical purposes and not intended for active use. |
Changes in the registered model version stage generate system events. These events can be tracked with notification policies, through "single event" triggers for each possible user stage transition, and through two event groups: the Model Version Events group and the Model Version Stage Transition Events group.
Download a model package or Scoring Code¶
Availability information
The Portable Prediction Server and Scoring Code are premium features exclusive to DatRobot MLOps. Contact your DataRobot representative or administrator for information on enabling them.
To download the model package associated with a registered model version, you can open the registered model version and, in the upper-right corner of the version panel, open the Actions menu .
From the menu click either of the following.
-
Link to Use Cases: Link a registered model version to a Use Case.
-
Use portable prediction server: Download the model package and copy a code snippet to run the portable prediction server (PPS). Use these assets to configure a remote DataRobot execution environment for DataRobot model packages (
.mlpkgfiles) distributed as a self-contained Docker image. For more information, see the PPS documentation. -
Download scoring code: Download a Scoring Code JAR file from DataRobot and copy the Java, Python, or CLI snippet used to make predictions. Scoring Code is portable and executable in any computing environment. This method is useful for low-latency applications that cannot fully support REST API performance or lack network access. For more information, see the Scoring Code documentation.
PPS and Scoring Code download support
These options are not available when:
- The registered model is trained on feature discovery datasets (i.e., secondary datasets).
- The registered model is a custom model.
View registered agentic workflows¶
Premium
Agentic workflows are a premium feature. Contact your DataRobot representative or administrator for information on enabling the feature.
To view all registered agentic workflows, on the Registry > Models page, click the Agentic workflow tab:























